★ CRAZY MODE ACTIVATED — PRESS G TO EXIT ★
🕹️

oslav@portfolio ~ secret

G
hold for chaos
hold screen for chaos
Capabilities Highlights Projects Stack Let's talk
Open to new roles

Iaroslav
Grishunin

Senior Frontend Engineer · Design Systems Platform Architecture GraphQL Services 3D Experiences Technical Leadership

9+ years building products people enjoy using — from pixel-perfect components and scalable architectures to GraphQL services and real-time 3D experiences.

Highlights Request CV
0
Years experience
0
Brands shipped
0
Platforms led
0
Components built
What I bring

Frontend craft,
end to end.

I build products people enjoy using — from pixel-perfect components to scalable architectures. Comfortable owning a codebase, leading a team, or sitting with designers to get the details right. When the backend needs attention, I handle that too.

Frontend Delivery

Shipping polished, production-ready interfaces — responsive layouts, accessible components, performance optimisation, and smooth integration with backend services. Comfortable across the stack when needed, including Node.js, REST and GraphQL APIs.

Frontend Architecture

Designing scalable, maintainable systems — from hexagonal architecture and monorepo structures to platform-agnostic packages that work across brands and platforms.

Design Systems

Building component libraries in close collaboration with designers — Figma tokens, Storybook, naming conventions, and live theming at scale.

Backend & API Layer

Building and maintaining GraphQL proxy servers, REST APIs with Express, PostgreSQL databases with Prisma ORM — plus observability with Grafana and Loki for production monitoring.

Technical Leadership

Acting as tech lead across teams — owning roadmaps, driving architectural decisions, conducting interviews, and setting quality standards.

3D & Interactive UI

Real-time 3D viewers with Three.js, React Three Fiber, and Cannon.js — material editors, shader controls, and physics in the browser.

Selected highlights

Projects that shaped
how I think.

A handful of moments where the work was technically interesting, the stakes were real, and the outcome mattered.

Architecture

New Casino Platform — Hero Gaming

Designed a new frontend architecture for a platform serving 18 brands. Introduced hexagonal architecture, built platform-agnostic packages (core, app, i18n) and led a team of 7 through full implementation.

Backend

GraphQL Proxy Server — Hero Gaming

Built and maintained a GraphQL proxy server that unified multiple backend services into a single API layer for the frontend. Handled schema stitching, caching, and error normalization — with Grafana + Loki dashboards for production observability.

Design System

Cross-Brand Design System

Led the design system from zero — Figma variables, naming conventions, and Storybook components that scaled across multiple casino brands with live theming support.

3D & Real-Time

3D Collaboration Viewer — Xuver

Built a browser-based 3D viewer with a drag-and-drop material editor — real-time control over textures, shaders, and environmental properties. Introduced TypeScript and CI at the startup.

Delivery

International Brands — Hero Gaming

Shipped frontend for multiple casino brands across regulated markets — integrating Sentry monitoring across all brands, building i18n infrastructure supporting 8 languages, and connecting third-party services including jackpot systems and payment providers.

Personal projects

Built for myself,
open to everyone.

Side projects I build to scratch my own itches — real tools I actually use, shipped with the same care I'd give production code.

MixRef screenshot
Tool

MixRef — Mixing Cheatsheet

My memory is terrible and I'm bad at mixing, so I built a reference tool I can actually open mid-session. EQ frequency guides and compression settings for drums, guitar, bass, vocals (including screams, growls, fry screams) and mastering — with genre filters for metal, jazz and rock, and a searchable glossary of 50+ terms explained in plain language.

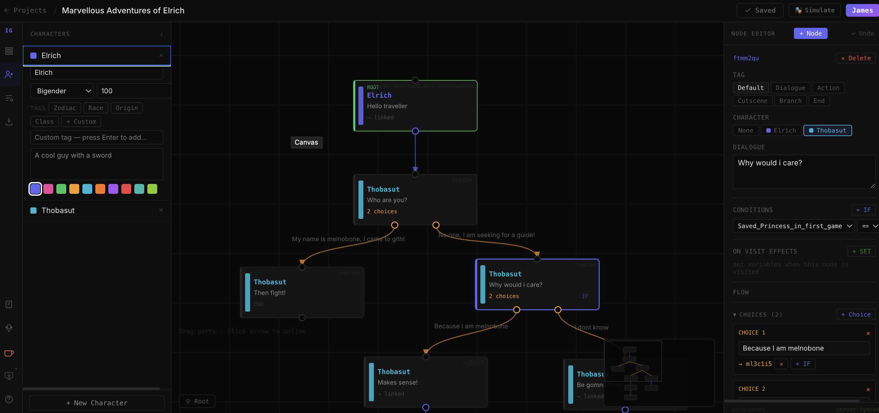
Inkgraph screenshot
Tool · Beta

Inkgraph — Dialogue Tree Editor

I write tabletop RPG campaigns and visual novel scripts and kept losing track of branching conversations in Google Docs. So I built a proper tool for it. Inkgraph is a visual dialogue editor — nodes, choices, conditions, character management, and a built-in simulator to walk through scenes before handing them off. Cloud saves, cross-device, free to use.

🛠️

More in the works

Building in public — follow on GitHub to see what's next.

@oslavdev
How I work

From brief to
production.

How I approach a new project — from first principles to shipped product.

01

Understand the problem

Before writing a line of code, I want to understand the business context, the user, and the constraints. I ask a lot of questions early so I'm not solving the wrong thing well.

02

Propose an architecture

I draft an architecture proposal — covering structure, data flow, package boundaries, and tradeoffs. I share it early, invite disagreement, and iterate before any implementation begins.

03

Set standards early

Linting, type checking, testing conventions, CI pipelines — I set these up at the start, not as an afterthought. It makes everything that follows faster and less painful.

04

Build in the open

Regular check-ins, visible progress, documented decisions. I keep the team aligned and make sure no one is surprised by a direction change two weeks in.

05

Ship and improve

Delivery isn't the end. I monitor, collect feedback, and treat the first release as the baseline. Good products are iterated, not just launched.

Design system

Components built
to scale.

A live preview of a component system — switch the theme to see tokens in action.

design-system / components
Buttons
Badges Default Success Warning
Input
Cards
18 brandscross-brand tokens
1 systemsingle source of truth
live themingruntime token swap
Tech stack

Tools I reach for.

Nine years of picking up what the job needs. These are the ones I know best.

Frontend
TypeScript React Next.js React Router 7 Remix Redux Toolkit Tailwind CSS Styled Components SCSS GSAP
3D & Graphics
Three.js React Three Fiber Cannon.js Shaders / GLSL
Backend & Data
Node.js GraphQL Express Apollo Server PostgreSQL Prisma MongoDB WebSocket Zod Python
Testing & Quality
Vitest Jest React Testing Library Cypress ESLint Biome TSDoc
Design & Tooling
Storybook Figma Postman Beekeeper Studio
Infrastructure & Observability
GitHub Actions CircleCI Docker Cloudflare Grafana Loki Sentry New Relic
How I work

Engineering is a
team sport.

Transparency first

I make decisions in the open, document reasoning, and share context early — so teams can move fast without stepping on each other.

Inclusive by default

The best ideas come from people who feel safe to speak up. I actively create space for that — in reviews, in planning, in every day work.

Long-term thinking

I'd rather slow down slightly to build something right than ship fast and spend the next year paying it back. Maintainability is a feature.

Get in touch

Let's build something
worth building.

Open to senior frontend and tech lead roles. Hybrid or remote, based in Sweden.

oslav@proton.me LinkedIn
↑ Back to top
✉ Copy email
↗ LinkedIn
↗ GitHub
view-source: built by hand, no templates